Доброго времени суток!
Проконсультируйте, кто сможет.
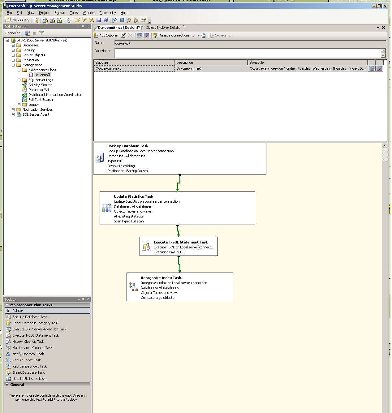
Проектировщики, АРМ оставили вот такой план обслуживания: (см. PrtSc_1), в расписании указано ежедневное выполнение.
1. Время выполнения "Основной план1" составляет около 1,5 часа.
2. В процессе выполнения СКАДА, многократно, теряет связь с контроллерами. Время потери связи разное от 3 до 30 секунд.
3. В диспетчере задач процесс sqlserver.exe занимает 1,7Gb памяти, даже после завершения плана обслуживания.
Собственно вопросы:
1. Правильно ли составлен план обслуживания и его периодичность. Какие можете дать рекомендации по этому поводу.
2. В MSSQL 6 баз: master, model, msdb, Runtime, Holding, WWALMDB. Первые 3, если правильно понимаю, - системные, другие 3 относятся к проекту Wonderware. Нужно ли делать, постоянно, резервное копирование всех баз?
Спасибо.
