FSGateway REDUNDANT DEVICE не происходит авто переход

Вопросы, не попадающие в другие разделы.

FSGateway REDUNDANT DEVICE не происходит авто переход

Сообщение KRR » Ср сен 18, 2013 3:26 pm

Добрый день!
Возникла проблема с использованием Redundant_Device Object. Есть OPC сервер KEPServer, на нем два объекта которые получают данные с двух контроллеров(основной резервный).
В FSGateway создал 2 OPC объекта. В них создал по одному одинаковому Device Item. Создал Redundant_Device Object. Указал Primary and Secondary Device, Ping Item.
Не происходит автоматический переход с основного на резервный источник данных!!! Вручную переключить источник данных с помощью $SYS$ForceFailover получается. $SYS$SecondaryDeviceStatus и $SYS$PrimaryDeviceStatus в единичках.
KRR
 
Сообщения: 6
Зарегистрирован: Ср сен 18, 2013 2:54 pm

Re: FSGateway REDUNDANT DEVICE не происходит авто переход

Сообщение Генератор зла » Чт сен 19, 2013 12:24 pm

А каким образом Вы реализуете
KRR писал(а): автоматический переход с основного на резервный источник данных
?
Ведь FSGateway подключается к одному и тому же KEPWare-серверу.
Vita est dolor.
Генератор зла
 
Сообщения: 2860
Зарегистрирован: Вс янв 23, 2011 5:08 pm

Re: FSGateway REDUNDANT DEVICE не происходит авто переход

Сообщение KRR » Чт сен 19, 2013 2:54 pm

Да, Вы правы, подключается к одному и тому же KEPWare-серверу.
KRR
 
Сообщения: 6
Зарегистрирован: Ср сен 18, 2013 2:54 pm

Re: FSGateway REDUNDANT DEVICE не происходит авто переход

Сообщение Генератор зла » Чт сен 19, 2013 3:01 pm

Я знаю, что я прав :) Более того, я знаю, что я прав в 99 случаях из 100.
Но вопрос был:
Генератор зла писал(а):А каким образом Вы реализуете
KRR писал(а):
автоматический переход с основного на резервный источник данных

Хотелось бы получить ответ. Тогда и рекомендации смогу дать. :)
Vita est dolor.
Генератор зла
 
Сообщения: 2860
Зарегистрирован: Вс янв 23, 2011 5:08 pm

Re: FSGateway REDUNDANT DEVICE не происходит авто переход

Сообщение KRR » Чт сен 19, 2013 3:36 pm

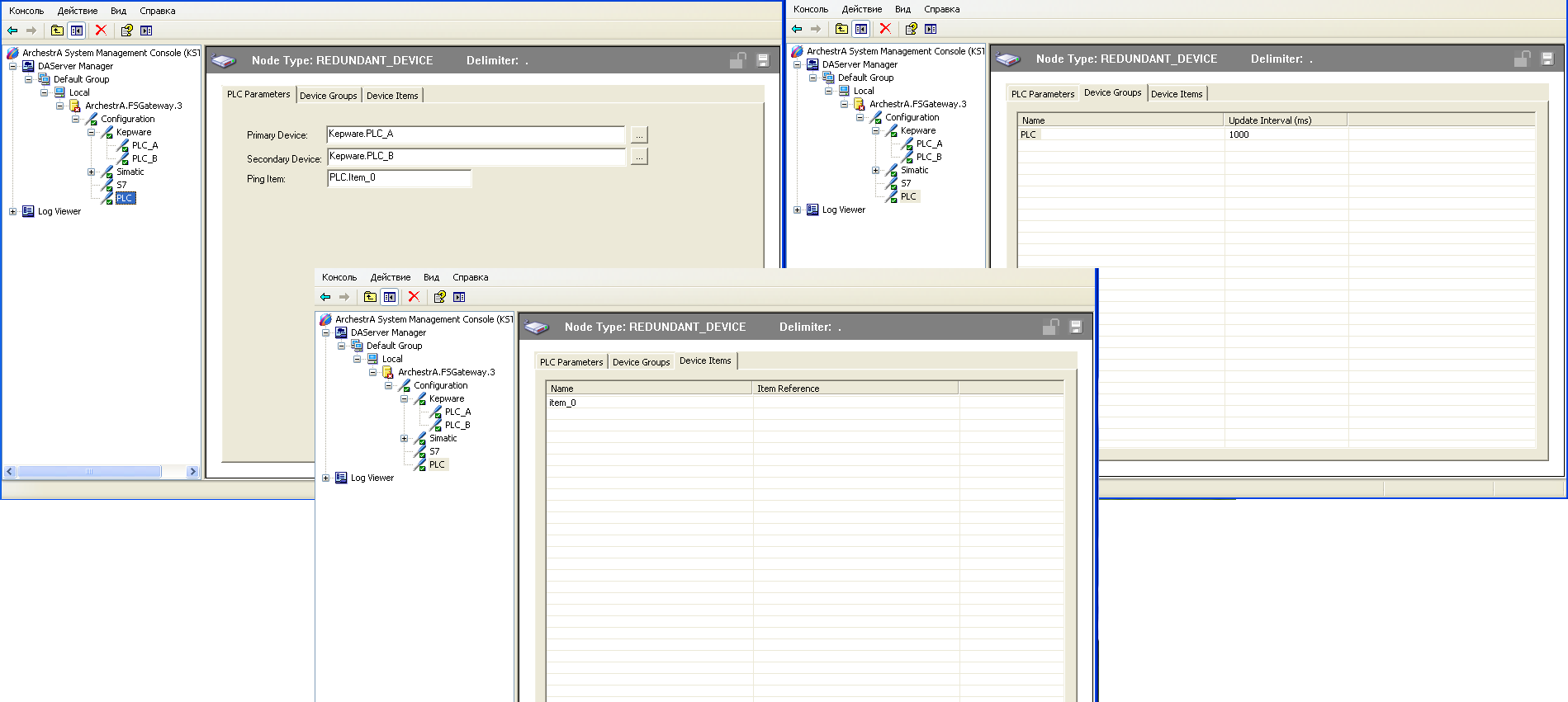
Да, Вы правы, к одному KEPWare серверу. Реализую след образом как указано на скринах.
Вложения
3.png
(112.52 КБ) Скачиваний: 0
2.png
(81.76 КБ) Скачиваний: 0
1.png
(42.59 КБ) Скачиваний: 0
KRR
 
Сообщения: 6
Зарегистрирован: Ср сен 18, 2013 2:54 pm

Re: FSGateway REDUNDANT DEVICE не происходит авто переход

Сообщение KRR » Чт сен 19, 2013 3:44 pm

Если я все правильно понимаю, при пропадание связи с основным источником данных(например выдернули ethernet кабель), автоматически должен происходить переход на резервный?
KRR
 
Сообщения: 6
Зарегистрирован: Ср сен 18, 2013 2:54 pm

Re: FSGateway REDUNDANT DEVICE не происходит авто переход

Сообщение Генератор зла » Чт сен 19, 2013 3:45 pm

Повторюсь:
каким образом Вы реализуете (последовательность действий) автоматический переход с одного сервера на другой. Конфигурация меня не очень интересует :)
Vita est dolor.
Генератор зла
 
Сообщения: 2860
Зарегистрирован: Вс янв 23, 2011 5:08 pm

Re: FSGateway REDUNDANT DEVICE не происходит авто переход

Сообщение Генератор зла » Чт сен 19, 2013 3:46 pm

KRR писал(а):например выдернули ethernet кабель

Ну да. Но у Вас же указан localhost :)
Vita est dolor.
Генератор зла
 
Сообщения: 2860
Зарегистрирован: Вс янв 23, 2011 5:08 pm

Re: FSGateway REDUNDANT DEVICE не происходит авто переход

Сообщение KRR » Чт сен 19, 2013 4:04 pm

Следовательно нельзя реализовать след схему:
Один OPC сервер опрашивает два контроллера. OPC Сервер и FSGateway находятся на одном ПК. Нужно чтоб автоматически при обрыве связи с основным контроллером был переход с одной OPC группы на другую внутри одного сервера.
KRR
 
Сообщения: 6
Зарегистрирован: Ср сен 18, 2013 2:54 pm

Re: FSGateway REDUNDANT DEVICE не происходит авто переход

Сообщение Генератор зла » Чт сен 19, 2013 4:11 pm

Поскольку к контроллерам подключён KEPWare, то при такой постановке задачи это его проблемы, а не FSGateway, т.к. сам FSGateway связи с источником данных (KEPWare) не теряет.
Vita est dolor.
Генератор зла
 
Сообщения: 2860
Зарегистрирован: Вс янв 23, 2011 5:08 pm

Re: FSGateway REDUNDANT DEVICE не происходит авто переход

Сообщение KRR » Чт сен 19, 2013 4:15 pm

Спасибо за ответы. Буду думать дальше как реализовывать!
KRR
 
Сообщения: 6
Зарегистрирован: Ср сен 18, 2013 2:54 pm

Re: FSGateway REDUNDANT DEVICE не происходит авто переход

Сообщение Генератор зла » Чт сен 19, 2013 4:42 pm

Как вариант, можно в KEPWare отключать одну из Device-групп.
Vita est dolor.
Генератор зла
 
Сообщения: 2860
Зарегистрирован: Вс янв 23, 2011 5:08 pm


Вернуться в Другое

Кто сейчас на конференции

Сейчас этот форум просматривают: нет зарегистрированных пользователей и гости: 7